Spatial Thoughts Newsletter #43
FOSS4G Auckland, New Workshops, Xarray tutorials, Python Foundation for Spatial Analysis Cohort, FOSS4G Asia 2026
FOSS4G 2025 Conference
I traveled to Auckland, New Zealand to attend the global FOSS4G 2025 conference. An annual gathering of the top open-source voices in geospatial - this event had a lot to offer. Check out my detailed blog post with details on the sessions and resources.
Upcoming Classes
Just a week to go before our next cohort of the Python Foundation for Spatial Analysis course. Learning Python is an essential skill for geospatial professionals in the age of AI - and our globally acclaimed live instructor-led class will help you get started in this journey. Last few seats left.
New Workshop: Cloud-based Remote Sensing with QGIS and Google Earth Engine
We built and launched a new workshop that teaches how to use the Google Earth Engine Plugin for QGIS. This enables QGIS users to use data from GEE’s vast data catalog in QGIS without any coding.
New Xarray + Dask Tutorials
We published a whole set of new Python tutorials for working with large scale remote sensing datasets. Each tutorial is accompanied by a Notebook that can be run on Google Colab for free. (Click the 🚀 icon located at the top of each tutorial to open it on Colab)
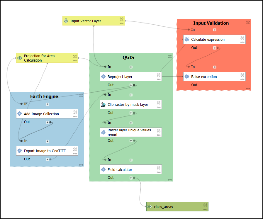
Workflow Automation with QGIS
Check out the video recording of my talk featuring real-world case studies for automating complex workflows using QGIS Model Designer.
FOSS4G Asia 2026 in India!
I am part of the local organizing committee for the upcoming FOSS4G Asia 2026 conference. This conference will take place in Nashik, India from 21-25 Janauary 2026. I invite you to submit a talk, workshop, or a paper and join us at this international gathering of open-source community.



